public:cb_mirror:follow_up_tool_guidelines_docx_files_15579
To view this on the COS website, click here follow-up-tool-guidelines
To download the docx file from the COS website, click here COS_FUT_FINAL_3.0.docx
FOLLOW UP TOOL GUIDELINES
Attachment: 3660/COS_FUT_FINAL_3.0.docx
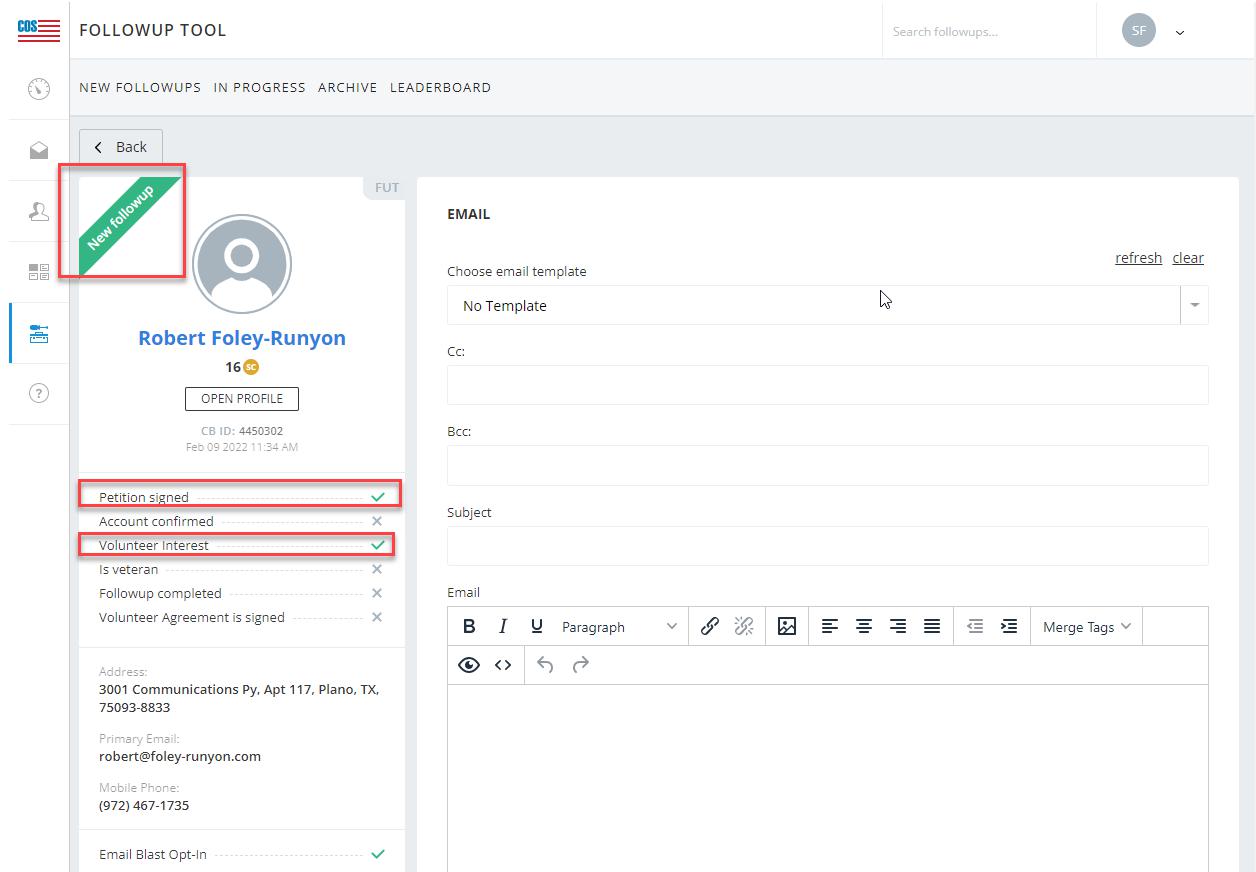
| Follow Up Tool Training 3.0 Updated 6:12:23 Setting up your Account and Logging in Visit and create an account or Log In first. Once you log in you will see the following page. In the top right corner, you will see your initials. Click on the Arrow Down and select DASHBOARD. ![]() 1 Accessing the Dashboard The following Page appears once you select Dashboard. Drag your mouse to the left side of the screen and a menu will appear. Click on Tools, Follow Up (FUT) ![]() At the top you will see options under the words Followup Tool at the top of the page. This is where we track individuals that have visited our website and signed our petition. ![]() 2 Definitions of the View Options ::New Followups:: are Individuals that have not been contacted ::In Progress:: are individuals that we have take some type of action on whether that is sending the Welcome Email, Welcome Text or calling the individual. ::Archive:: is once we have sent them the Welcome Email, Welcome Text, and we contacted the individual by phone and completed the follow up. ::Leaderboard:: is informa<on about the Leaders in COS and how many Follow Ups have been completed by Region:Name. What do those options mean to me? > New Follow Ups: > It is important to note if they Selected Volunteer Interest. These are the ones we want to definitely pay the most attention to as they are already interested. ![]() 3 There are 3-4 things we must do here: First Send the Welcome Email > Everyone gets one of these sent to them Choose email Template- Tx-Tx-Universal Thank You from the drop down > Update the Subject with Welcome to Convention of States Action! > Hit Send ![]() ti 4 This will update the Notes section below with that action taken and if you refresh your dashboard this lead will move to the ::In Progress:: Tab. ![]() 5 Second Send the Volunteer Email ONLY if they have selected Volunteer Interest otherwise move to next step > Choose email Template- Tx-Tx-Volunteer Interest FUT from the drop down > The Subject is autopopulated > Hit Send ![]() 6 This will update the Notes section below with that acction taken and if you refresh your dashboard this lead will move to the ::In Progress:: Tab. ![]() 7 Third Send a Welcome Text Sample texts you might send if they signed the Petition: Hi (Insert Name), My name is (Insert Name) and I’m a volunteer with the Convention of States project! Thank you for your support and if you are interested in more informa<on or volunteering please contact me at this number. Also you can check out this short video https:::conventionofstates.com:stand Here is an example of what you might send if they checked the Volunteer Interest: Hi (Insert Name), My name is (Insert Name) and I’m a volunteer with the Convention of States project! Thank you for your support and I’d love to talk to you about volunteering with our organization. Let me know when would be a good to have a short chat. This is my cell so feel free to respond. In the meantime, help us spread the word about COS by sharing this video with your friends and family. https:::conventionofstates.com:stand Once sent update the Notes Section with that action and Hit ADD NOTE. ![]() 8 The note will appear below. ***If the individual didn’t provide a phone number we will send the emails and hit COMPLETED at the bottom and you would be done with this lead. ![]() 9 Fourth reach out to the Individual If you receive their Voicmail you will select CALLED- NO ANSWER and update the notes section with a brief description of the message left and hit ADD NOTE. Once updated then COMPLETE the record. If they answer then you can use the following script to get started and let the conversation grow organicanically. Remember these are people just like you that want to see changes to the state of affairs. Sample Phone Follow Up script: Hi (Insert Name), My name is (Insert Name) and I’m a volunteer with Conven<on of States Action here in (Insert District:Location). I saw you signed our Petition and wanted to personally thank you for your support. Just like you I am a concerned citizen and want to see real change take place. The only way to do that is if We The People stand up and make our voices heard.. Would you be interested in learning more about COS or potentially volunteering? If YES- Send them to conventionofstates.com The RESOURCES Tab has lots of information and the TAKE ACTION Tab has the introductory webinar and the Volunteer Application Here is an example of what you might send if they indicated Volunteer Interest: Hi (Insert Name), My name is (Insert Name) and I’m a volunteer with Convention of States Action here in (Insert District:Location). I saw you signed our Petition and wanted to personally thank you for your support. I also see you selected an interest in Volunteering. Like you I am a concerned citizen and want to see real change take place. The only way to do that is if We The People stand up and make our voices heard. As a volunteer you can be as engaged as you want to be, it will really be up to you. Some volunteer opportunities could be to just reach out to your Representatives and voice your opinion on upcoming Legislation as needed, or you can be more engaged by doing what I am and reaching out to individuals interested in getting involved. We could really use your help. Your next step would be to visit the website conventionofstates.com and click on the Take Action tab. There is an Introductory Webinar you can register to watch and a Volunteer Application you can submit so we can get you officially assigned to our team. How does that sound? Once you end the call update the Notes and Comments Section. You will click on the drop down and select what is most appropriate from the drop down. Add some information about the call and hit Add 10 NOTE and then Hit COMPLETE and move to the next record and Rinse Repeat. ![]() 11 |
| Page Metadata | |
| Login Required to view? | No |
| Created: | 2022-05-16 23:49 GMT |
| Updated: | 2023-06-12 18:14 GMT |
| Published: | 2022-06-29 21:00 GMT |
| Converted: | 2025-11-11 12:23 GMT |
| Change Author: | Jayme Burkhart |
| Credit Author: | |
public/cb_mirror/follow_up_tool_guidelines_docx_files_15579.txt · Last modified: 2025/11/11 12:23 by 127.0.0.1










