public:cb_mirror:2024_technical_update_summary_docx_files_27556
To view this on the COS website, click here 2024-technical-update-summary
To download the docx file from the COS website, click here Release-Notes-for-2024.docx
2024 Technical Update Summary
Attachment: 4539/Release-Notes-for-2024.docx
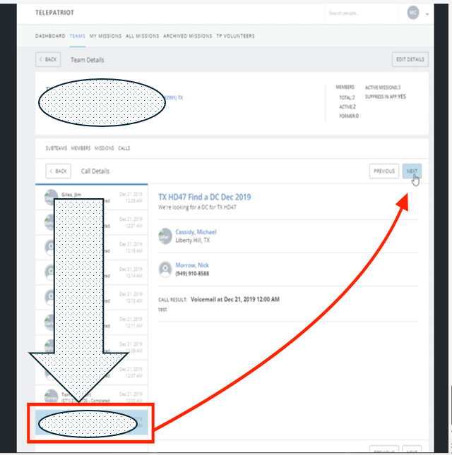
| ====== ====== ====== ====== ====== ====== ====== ====== ====== Release Notes for 2024 ====== :: :: ::Release Notes for 2024:: 1 December 9, 2024 1 Messages -->Email Blasts -->Miscellaneous Issues 1 November 11, 2024 2 Tools -->Campaigns -->Clearing the "COS Caucus Member?" field 2 Tools --> TelePatriot --> Cannot Delete a Team 3 #13960 Cannot Delete TP Team 3 Tools --> Templates --> Incorrect Record Sorting 4 Communication --> Email Blasts --> Intermittent Error 5 #13931 Email blast not working properly 5 November 4, 2024 6 Tools --> Follow-Up Tool --> ‘Created at’ Not Rendering Correctly 6 Dashboard-->Content-->Files 7 #14083 Cannot post a PDF file to CB 7 UI --> Check for ‘unsaved data’ --> Incorrectly Prompting the User 8 October 28, 2024 9 Profile-->Mobile Phone-->Activity Notes for ‘bad’ Numbers 9 Profile-->Email Tab-->Add Email Check Function 10 Profile-->Address Tab-->Address Lookup 11 October 21, 2024 12 People-->Users-->Filters 12 October 14, 2024 13 CONVENTIONOFSTATE.COM-->Leader Application Submissions 13 Dashboard-->FUT-->State Region Column 14 Dashboard-->LMT-->District Captain Role Assignments 14 Dashboard-->Users-->Filters-->COMTOOLS 15 October 7, 2024 16 Citizen Builder -->Dashboard-->Navigation Pane 16 Notifications ->Email Blasts -->Scheduled Email Blast Sorting 17 September 30, 2024 18 Messages-->Email Blasts 18 People-->Lists-->Import 19 September 23, 2024 20 Dashboard-->People -->Filters 20 Text Blasts-->Activity Notes 21 Users-->Filters-->Exports 21 Citizen Builder🡪Notifications 22 September 16, 2024 23 Dashboard-->People -->Filters 23 CONVENTIONOFSTATE.COM-->Maintenance 25 September 2, 2024 26 UI-->Various Pages --> Check for ‘unsaved data’ 26 # 13403 - UI: Notify the User When Leaving a Page With Unsaved Data 26 LMS-->Data Export--> Add ‘Status’ column 27 # 8145 - User Export Formatted Incorrectly 27 Dashboard 27 Users-->Criteria-->Filters 27 Dashboard-->Content-->Posts 27 August 19, 2024 28 Dashboard-->Leaderboards--> “Most Earned Activist Points” 28 # 10653 - SC still showing in Leaderboards 28 August 12, 2024 29 Dashboard-->National Scoring --> “Active District Captains” 29 # 13004 - National Scoring on CB Dashboard 29 July 29, 2024 30 Survey : Pocket Guide --> Data Issues for Signed-in Users 30 Notifications --> Prompted Two Times to Delete Message 32 People -->Lists-->Static List --> Horizontal Scroll Bar 33 Dashboard-->National Scoring --> “In Progress Volunteer Interest …” 34 # 12783 - Menu sorts for FUT off of Nat Scoring Dashbd: wron 34 People --> Users- Filters -->Tags--> Size of the Selection Box 35 # 13516 - Widen the Tag Selection Drop Down Screen 35 ACTION REPORTS--> Changing the Type 36 # 13499 – Action Point 36 July 8, 2024 37 Teams--> Team--> Call Details Highlighting 37 Teams -->Team Details-->Next Button 38 June 10, 2024 39 Teams -->Team Details-->Display Correct Metrics 39 June 3, 2024 40 Users -->People -->Filters -->User Profile-->Clarify Message 40 Tools --> LMT-->Clarify Error Message 41 May 27, 2024 43 Dashboard-->Settings -->Roles-->Improve Readability 43 Dashboard-->Tools -->LMT-->Display of State Regions 44 Dashboard-->Tools -->LMT-->Leader Positions tab 45 People -->Users -->Manage Lists Improvements 46 May 14, 2024 47 Tools-->Follow-up Tool (FUT)-->Email Opt-In Status 47 May 7, 2024 48 User -->Profile -->Subscriptions-->Improve Descriptions 48 April 22, 2024 49 Citizen Builder-->Microsoft Edge Clearing Fields 49 User-->Profile Management-->Roles Display Based on Permissions 50 April 15, 2024 51 Action Reports-->Corrected Error with the Type Filter 51 TelePatriot – Teams Deployment 52 Reviewing Call Details 52 Team Member Maintenance 53 Team Member Display - Distinction Between Active and Former Members 53 Back button on the Team Detail page returned users to the wrong Teams tab 54 April 8, 2024 55 Tools-->Editor-->Corrected Mouse Right-Click Navigation 55 March 25, 2024 56 People-->Profile-->Email-->Correctly Handle Control Characters 56 People-->Profile-->Email Changes or Updates 57 Dashboard-->Content-->Pages-->Search Issues 58 TelePatriot Team-->Mission Information 59 TelePatriot Team-->Dashboard Sorting 60 TelePatriot Team-->Sub-Team Display Option 61 March 18, 2024 62 Users-->Filters-->Coalitions Issues 62 Tools-->Display District Captain’s Name 63 User Profile 63 District Dashboard (DD) 63 Leadership Management Tool (LMT) 63 Petition screen 63 March 11, 2024 63 Tools -->Follow-up Tool-->Column Font Color 63 March 4, 2024 65 TelePatriot-->Teams 65 Column-->Total Members 65 Filter-->Title Changes 66 Filter-->Call Detail Changes and Corrections 66 February 26, 2024 67 LMT 67 Profile:Leader Positions 67 People Export 67 Resource Page-->Formatting Changes 68 Petitions-->Distributions of Petition Emails 68 February 19, 2024 69 TelePatriot V2-->Deployment-->Teams 69 TelePatriot V2-->Deployment-->Teams-->User Interface 70 TelePatriot V2-->Deployment-->Team Maintenance 71 Adding and removing Team members 71 TelePatriot V2-->Deployment-->Team-->::Sub-Teams:: 72 February 12, 2024 73 Tools-->Editor Tools 73 January 29, 2024 75 People-->Users-->Filters 75 Messages-->Text Blasts-->Delivery Constraints 76 January 15, 2024 77 Dashboard-->Petitions -->Petitions Resend 77 LMT-->Role Automation 77 LMT-->Leader Position and Role Maintenance 77 People -->Users -->Import 77 People -->Users -->Profile -->Subscriptions 78 People -->Users-->Check Email Status 78 January 8, 2024 79 People-->Petition Processing-->Subsequent Petitions 79 ::Entries with a indicate the entry addressed a Help Desk issue.:: ====== December 9, 2024 ====== ===== Messages –>Email Blasts –>Miscellaneous Issues ===== There have been recent issues with Email Blasts, such as the Blast generating an error when attempting to be delivered, scheduled email Blasts not being delivered, or the Blast being delivered but the status not changing to Delivered. The issue was traced to the Email Blast. The Email Blast sent an ASCII character to our email provider, which the provider did not allow. ![]() ====== November 11, 2024 ====== ===== Tools –>Campaigns –>Clearing the “COS Caucus Member?” field ===== Campaigns have a field titled ‘COS Caucus Member’ that once a value was selected the value could not be removed. The ability to remove or clear this field has been added. ![]() ===== Tools –> TelePatriot –> Cannot Delete a Team ===== ==== #13960 Cannot Delete TP Team ==== When a user attempted to remove a TelePatriot Team, CB reloaded the page and presented the “Delete” option. Selecting YES at the “Are you sure?” box the screen reloaded but did not process the delete operation. This has been corrected and the Team can be deleted. ![]() ===== Tools –> Templates –> Incorrect Record Sorting ===== Email templates did not always display in the correct alphabetic order. This has been corrected and the values present the correct order. ![]() ===== Communication –> Email Blasts –> Intermittent Error ===== ==== #13931 Email blast not working properly ==== When sending a test email from the Email Blast tool, the system intermittently generated the error message “::Something went wrong. Please, try again later::”. A change has been made to mitigate the problem. ![]() ====== November 4, 2024 ====== ===== Tools –> Follow-Up Tool –> ‘Created at’ Not Rendering Correctly ===== The ‘Created at’ column did not allow dates to be selected. This situation would occur when the column ‘Created at’ was hidden and later added to the Follow-Up display. ![]() ===== Dashboard–>Content–>Files ===== ==== #14083 Cannot post a PDF file to CB ==== The following issues have been corrected: * a file is selected and displayed * the font is light gray and very transparent * selecting Save * the file name is removed from the page, and nothing is saved or uploaded > ![]() ===== ===== ===== ===== ===== UI –> Check for ‘unsaved data’ –> Incorrectly Prompting the User ===== Several pages are incorrectly indicating the user is leaving a page with unsaved data and prompts the user to SAVE or DISCARD the changes. This has been corrected and the error will be posted when the page has unsaved data. The corrected pages are: * Action Reports * Creating a New Report * LMT Details page * Update the Leader Position ![]() ====== October 28, 2024 ====== ===== Profile–>Mobile Phone–>Activity Notes for ‘bad’ Numbers ===== When the system discovers a phone number is not valid, the current active profile has the number marked as ‘Rejected’. However, recognizing phones are shared there may be other profiles sharing this phone number. Prior to this change, profiles containing this ‘bad’ number were not updated. The system finds and marks all profiles using this number with the ‘Rejected’ status and places a time stamp the Tool Tip Note. ![]() ===== Profile–>Email Tab–>Add Email Check Function ===== Users can validate an email associated with the profile. This function all for proactively check the email addresses, and to help decide when to remove a Bad setting. The returned messages are: * Email address is good * Invalid email address format * No MX record for domain * Mail server did not respond * Mailbox not valid ([msg from mail server]) ![]() ===== Profile–>Address Tab–>Address Lookup ===== The Address Lookup page will look a bit different when a new address is detected. Prior to this change only the new address was displayed. After this change, the “old” address is still shown as “current”, but the “new” address is also shown below and the addresses can be swapped if appropriate. The user will be able to evaluate this information before taking any action. Mike is preparing user documentation that will be available soon and will provide more detailed explanations and instructions. Below is an example of how this new display looks with a “new” address. ![]() ====== October 21, 2024 ====== ===== People–>Users–>Filters ===== The Icon used to remove a criteria or a sub-criteria from a User Filter was not rendered on the screen used to build a filter. The Icon has been restored. ![]() ====== October 14, 2024 ====== ===== CONVENTIONOFSTATE.COM–>Leader Application Submissions ===== Users received the erroneous error warning of ‘unsaved data’ when exiting the page after successfully submitting a leader’s application form. This has been addressed and corrected by eliminating the erroneous error message. ![]() ===== Dashboard–>FUT–>State Region Column ===== #13981 - Report from VA That FUT Regions Not Showing Up #13982 - FUT State Region glitch #13997 - State Region does not show up in the column Users of the ::State Regions:: column in the Follow-up Tool were not presented with ::State Regions:: data after enabling the optional column. This has been addressed, the values of the ::State Regions:: column are shown when enabled by the user. ![]() ===== Dashboard–>LMT–>District Captain Role Assignments ===== Leaders who assign the DC role to an applicant when the applicant has already been assigned the DC role and the applicant’s status is either OPEN, IN PROGRESS, or ONBOARDING will see the applicant’s status change to REJECTED. When the second assignment is made the system will display the error “::This role is already assigned::” and retain the applicant's status as “Assigned”. ===== Dashboard–>Users–>Filters–>COMTOOLS ===== The Text Blast filter has been added to the People filter for COMTOOLS. It will function similarly to the Email Blast filter. ![]() ====== October 7, 2024 ====== ===== Citizen Builder –>Dashboard–>Navigation Pane ===== The sidebar in Citizen Builder did not always remain open after the user clicked on a selection. This has been addressed and corrected. ![]() ===== Notifications →Email Blasts –>Scheduled Email Blast Sorting ===== The sort order for email blasts is by Status and then descending Timestamp. The Blasts used the incorrect data field to render the user’s output. This has been corrected. ![]() ====== September 30, 2024 ====== ===== Messages–>Email Blasts ===== If the @ symbol was entered in the “From” field of the email blast form, the constructed email blast did not show any recipients in the Message Statistics or on the Email Blasts List page. There was also no indication to the user that there was a problem. When the @ symbol was present, for example entering a fully qualified email address, the email was not sent or scheduled. This issue has been addressed by: - Edit checking and displaying an error when the @ symbol is detected - Revising the form explaining the @ symbol is not a permitted character ![]() ===== People–>Lists–>Import ===== Users configuring the import of a CSV file were incorrectly displayed the ::‘unsaved edit warning banner’:: after starting the import by clicking the ‘PROCEED’ button. This has been rectified. ![]() ====== September 23, 2024 ====== ===== Dashboard–>People –>Filters ===== The logical operators for the ::Support Source:: under the ::ORIGIN:: criteria have been changed to provide more flexibility and capability. ![]() ===== Text Blasts–>Activity Notes ===== The Text Blast system has logic designed to deliver a text message to a mobile number only once even though a mobile number may be associated with multiple profiles. Without this logic, the same text message would be delivered to the mobile number numerous times, once for every profile meeting the Text Blast filter’s selection criteria. An issue with the restricting logic was reported where all profiles sharing the mobile number did not receive an Activity Note stating the Text Blast message was delivered. The missing Activity Notes create confusion when all qualifying profiles are not identified as having received a Text Blast message. The system will add the Activity Note to all profiles associated with a mobile number while delivering only one text message. ===== Users–>Filters–>Exports ===== A user who exported data with custom columns selected and then attempted to reuse the export was presented with the ‘default’ column set instead of the custom columns selected. This has been corrected and the selected custom columns are retained. ![]() ===== Citizen Builder🡪Notifications ===== The Notification screen has been updated to allow the selection of multiple notifications. The selected notification can then be processed in a single operation such as performing Open, Delete, or Mark as Read. ![]() ====== September 16, 2024 ====== ===== Dashboard–>People –>Filters ===== The update was designed to assist any user searching the database for records, meeting defined criteria, and using the resulting output as a worklist. Locking the filter will maintain the order and composition of the list while allowing the individual records to be reviewed and updated as needed. Once the list is modified, the filter is unlocked, and the filter is executed, the list will be updated to reflect the set of records meeting the defined criteria. Anyone executing a filter that returns one thousand or fewer records can lock the records for further review and analysis. This capability allows the user to retain the original set of records maintaining the quantity and order of the result set. ![]() * Select and execute a filter * Once the filter has been executed in addition to the ::Reset, Create Filter::, and ::Filter:: options, a new option is presented. This option enables the filter and filter results to be ‘locked’ * A ‘locked’ filter means the * filter’s criteria cannot be modified * record order will remain unchanged while the lock is active * changes to records will not be visible in the filtered data * The user has the option to renew the lock or remove the lock. * The system will automatically release a filter’s lock in 24 hours. * Options are: * RENEW * Causes the system to reset the 24-hour timer * UNLOCK * Releases the lock on the filter permitting alterations to the filter’s criteria * Execution of the filter will return and reflect database changes selected by the filter’s criteria ===== CONVENTIONOFSTATE.COM–>Maintenance ===== Several updates and maintenance tasks were performed on the COS website. Examples are: * Remove the links to ::Locals:: and ::Parler:: * Updated the buttons on the ::Take Action:: page banner * Updated the color schemes of the SIGN THE PETITION and CLICK HERE TO GET INVOLVED buttons to conform with current COS standards * Verified all social media links are correct and operational ====== ====== ====== September 2, 2024 ====== ===== ===== ===== UI–>Various Pages –> Check for ‘unsaved data’ ===== ==== # 13403 - UI: Notify the User When Leaving a Page With Unsaved Data ==== CB data entry:edit pages will recognize that a change has been made and prompt the user to SAVE or DISCARD the changes before the user leaves the page. ![]() ===== LMS–>Data Export–> Add ‘Status’ column ===== ==== # 8145 - User Export Formatted Incorrectly ==== The CSV file created from the LMS “User” will include the ::Status:: as a data element. ![]() ===== Dashboard ===== ==== Users–>Criteria–>Filters ==== ==== Dashboard–>Content–>Posts ==== Miscellaneous corrections to the position and display of ‘pop-up’ boxes. ====== August 19, 2024 ====== ===== Dashboard–>Leaderboards–> “Most Earned Activist Points” ===== ==== # 10653 - SC still showing in Leaderboards ==== Social Credit (SC) has been updated with the term ‘activist points’. ![]() ==== ==== ====== August 12, 2024 ====== ===== Dashboard–>National Scoring –> “Active District Captains” ===== ==== # 13004 - National Scoring on CB Dashboard ==== The Active District Captains panel on the National Scoring Dashboard did not consistently show the correct count of District Captains or calculate the percentage of active District Captains correctly. This panel will now render the correct data. ![]() ====== July 29, 2024 ====== ===== Survey : Pocket Guide –> Data Issues for Signed-in Users ===== - The ‘name’, ‘email address’, and ‘zip code’ fields on the Survey form and Pocketguide cannot be altered when the information is downloaded from a signed-in user’s profile. > ![]() - The Pocketguide will load and display a signed-in user’s primary email address from their profile. Before this change, the Pocketguide used the email address used at sign-in. ![]() ===== Notifications –> Prompted Two Times to Delete Message ===== Users deleting notification messages will be asked to confirm the deletion operation once. Before this change, the user was prompted two times to confirm the delete operation. ![]() ===== People –>Lists–>Static List –> Horizontal Scroll Bar ===== A recent software update inadvertently disabled the horizontal scroll bar. The functionality has been restored. ![]() ===== Dashboard–>National Scoring –> “In Progress Volunteer Interest …” ===== ==== # 12783 - Menu sorts for FUT off of Nat Scoring Dashbd: wron ==== Users clicking the ‘::In Progress Volunteer Interest FUT::’ link on the CB Dashboard were redirected to the Follow-up Tool. The page rendered only records with a volunteer interest but the filter indicator on the ‘::Volunteer Interest::’ column was set to ANY. The filter indicator is set to YES. ![]() ===== People –> Users- Filters –>Tags–> Size of the Selection Box ===== ==== # 13516 - Widen the Tag Selection Drop Down Screen ==== The initial size of the selection box will be set to the largest possible size. The box will no longer expand as the user enters information. ![]() ===== ACTION REPORTS–> Changing the Type ===== ==== # 13499 – Action Point ==== When the user values fields and changes the ‘Type’ value, the other values will only be cleared when logically required. Before this change, changing the ‘Type’ would clear all other values on the form. ![]() ====== July 8, 2024 ====== ===== Teams–> Team–> Call Details Highlighting ===== The Call Detail page will display a color “marker” (line) above the first call and below the last call for the team. These markers will identify the beginning and ending of the list. ![]() July 8, 2024 (cont.) ===== Teams –>Team Details–>Next Button ===== Users can click the ::Next:: button to move to the next page but when the user reaches the last page, the ::Next:: button will now be disabled, indicating that the end of the list was reached. ![]() ====== June 10, 2024 ====== ===== Teams –>Team Details–>Display Correct Metrics ===== > Users have reported an issue on the Team Details page where the Table and Header counts did not always render the same values. ![]() > The logic has been corrected to update both values and thus always display the same counts. > ====== June 3, 2024 ====== ===== Users –>People –>Filters –>User Profile–>Clarify Message ===== > The rendered formatting of the 'rejected' telephone number’s error message is a one-line single message. The error message should be a three-line message. > ![]() > > June 3, 2024 (cont.) ===== Tools –> LMT–>Clarify Error Message ===== > > Users assigned to a new Role or unassigned from a Role and a blank Description is entered, the system generates a misleading error message. > The error message indicated the Role was not updated because the Profile was not in their assigned territory. > ![]() > June 3, 2024 (cont.) Tools –> LMT: (cont.) ![]() > > ====== May 27, 2024 ====== ===== Dashboard–>Settings –>Roles–>Improve Readability ===== Updates to Permissions on the Manage Roles page have made sections of the page difficult to read. These additions have reduced the spacing between modified groups. This issue is noticeable between Polls, People, and Tags. ![]() > May 27, 2024 (cont.) ===== Dashboard–>Tools –>LMT–>Display of State Regions ===== The Leadership Management Tool (LMT) presented users with all regions defined in a state regardless of whether the user had permission to access the region. The LMT has changed and now will show only State Regions that are within the user's state assignments. > ![]() May 27, 2024 (cont.) ===== Dashboard–>Tools –>LMT–>Leader Positions tab ===== > To simplify the identification of status groups on the Leader Positions tab of a user's profile, the color coding is now consistent with the color schema displayed in LMT. * Assigned - Amber * Open - Green * In Process:Onboarding - Blue * Rejected - Red * Former - Gray > ![]() > May 27, 2024 (cont.) ===== People –>Users –>Manage Lists Improvements ===== The Manage List page displays the total number of items any list could generate. The total does not consider the restrictions placed on the user by their role assignments. These role assignments may reduce the number of items the user can access. In most cases, the user will not have access to all the lists reflected in the total count. The column header has been changed to ::Max Items:: ![]() > ====== May 14, 2024 ====== ===== Tools–>Follow-up Tool (FUT)–>Email Opt-In Status ===== After a recent update of a supporting software library - the FUT incorrectly displayed the email opt-in status. This message is now correct. > ![]() ====== May 7, 2024 ====== > ===== User –>Profile –>Subscriptions–>Improve Descriptions ===== The Subscriptions tab has been updated to provide the user with a description for each option. These descriptions educate our users regarding the information each subscription delivers so the users can make an informed selection. ![]() > ====== April 22, 2024 ====== ===== Citizen Builder–>Microsoft Edge Clearing Fields ===== The Microsoft Edge browser exhibited the behavior of blanking out fields and the information was entered. This behavior was observed only in the Microsoft Edge browser. ![]() April 22, 2024 (cont.) ===== User–>Profile Management–>Roles Display Based on Permissions ===== Managing roles on the Leader Positions tab of the profile, when a user attempts to add a Custom role and the user does not have permission an error message indicating they don't have the permissions is rendered. The system will exclude any Role that requires permissions the user does not have. ![]() ====== April 15, 2024 ====== ===== Action Reports–>Corrected Error with the Type Filter ===== > Users trying to filter Action Report by “Type” generated an error. ![]() > April 15, 2024 (cont.) ===== TelePatriot – Teams Deployment ===== ==== Reviewing Call Details ==== * Team leaders reviewing the Call Detail information may have seen instances where the 'PREVIOUS' button did not function properly. ![]() > > April 15, 2024 (cont.) ==== Team Member Maintenance ==== * ::Edit Members:: and ::List of Members:: page have replaced the word 'Delete' with 'Remove' in all confirmation:selection boxes. ![]() > ==== Team Member Display - Distinction Between Active and Former Members ==== * A filterable member's status column has been added to the TelePatriot Team Member screen. In addition to the status column, the member count screen has been updated to also reflect the count of Active and Former team members. > ![]() > > April 15, 2024 (cont.) ==== Back button on the Team Detail page returned users to the wrong Teams tab ==== * The user can view only their teams (::My Teams::) or all teams ::(All Teams::) present in the system. After selecting and viewing a selected team, the ::Back:: button on the Team Details page did not return the user to the originally selected 'My Team' or 'All Teams' option. > * The user will be positioned on their original 'My Team' or 'All Teams' option. > ![]() > > ====== April 8, 2024 ====== ===== Tools–>Editor–>Corrected Mouse Right-Click Navigation ===== The right-click mouse option in various edit windows was redirecting the user to the 'embedded link' function instead of the spelling checker. ![]() ====== March 25, 2024 ====== ===== People–>Profile–>Email–>Correctly Handle Control Characters ===== A random and rare problem was addressed where Control Characters, specifically a Carriage Return '\r' or a Linefeed '\n' were not properly translated in the rendered message. > ![]() March 25, 2024 (cont.) ===== People–>Profile–>Email Changes or Updates ===== When the Primary Email Address is changed an Activity Note should be logged. The system was only logging this information when the Custom Signup form was used. The logic was updated to log an Activity Note any time the Primary Email Address is changed. > ![]() > March 25, 2024 (cont.) ===== Dashboard–>Content–>Pages–>Search Issues ===== The site rendered an error page when a user attempted to use the search option. > ![]() > March 25, 2024 (cont.) ===== TelePatriot Team–>Mission Information ===== The list of Teams rendered inactive Missions using the wrong color This has been corrected inactive Missions are now rendered as red. > ![]() > March 25, 2024 (cont.) ===== TelePatriot Team–>Dashboard Sorting ===== > The sorting option did not include the user's First Name when sorting the list. > > ![]() > March 25, 2024 (cont.) ===== TelePatriot Team–>Sub-Team Display Option ===== > With the addition of the sub-teams feature in TP V2 Teams, there will be many instances of teams created primarily or exclusively for use as sub-teams, with no expectation of any assigned missions. Currently, all teams appear on the Teams page of the TelePatriot feature in the app to which the user is a member. > This was addressed by: * Adding an option to suppress a team from the list when there are no active missions. * The default setting is YES > ![]() > ====== March 18, 2024 ====== ===== Users–>Filters–>Coalitions Issues ===== The logic was returning different results for the operand 'with_all' and 'with_any' when used with a single input value. For example: > > ![]() > > ![]() > ===== Tools–>Display District Captain’s Name ===== ==== User Profile ==== ==== District Dashboard (DD) ==== ==== Leadership Management Tool (LMT) ==== ==== Petition screen ==== The District Captain's name and contact information have been added to the lower left-hand portion of the following screens: > ![]() > ====== March 11, 2024 ====== ===== Tools –>Follow-up Tool–>Column Font Color ===== A recent software change, unrelated to the FUT, reset the default font color to Black which took precedence over the font colors of the “::Created at:::” column. > > > ====== March 4, 2024 ====== ===== TelePatriot–>Teams ===== ==== Column–>Total Members ==== * Removed an erroneous dropdown option on the “Total Members” column of the Teams page ![]() ![]() > > ==== Filter–>Title Changes ==== Clarified the title used in the filter which manages Team members. The title was changed from Address to Voting for the State information > ![]() > ==== Filter–>Call Detail Changes and Corrections ==== In some cases, the data rendered on the “List of Calls” page and the left pane of the “Call Details” were not properly sequenced. This was a result of the data set returned by the database. This has been modified and two pages will now render properly sequenced records ====== February 26, 2024 ====== Tools–>Improving the visual display of National Assignments ==== LMT ==== ==== Profile:Leader Positions ==== ==== People Export ==== === Assigned Role Lists === === Open Role Lists === === Former Role Lists === === Rejected Role Lists === Wherever assignments are displayed, National assignments should be shown as “All States;” instead of the full list of 51 states: > ![]() > ===== Resource Page–>Formatting Changes ===== * The Grassroot Material button was added as a link to Citizen Builder * The Watch More Videos button was realigned under the video thumbnails > ![]() > ===== Petitions–>Distributions of Petition Emails ===== The following errors will no longer flag as petitions with an error and delay the transmission of petition emails. There is no practical fix for these “errors”, so it is counterproductive to require manual intervention in order to send the petition emails. The errors are: > ![]() > ====== February 19, 2024 ====== ===== TelePatriot V2–>Deployment–>Teams ===== > ::*** This information is intended solely as an overview. Please refer to the TP V2 Teams Reference document for more detailed information.:: > > The Teams section of the TelePatriot application was updated with the recent TelePatriot software package. > The package delivered changes to three fundamental areas of the application. They are: * Improvements to the basic layout, flow, and usage of the TelePatriot Teams page. This will allow for improved visualization and management of Team's information * Revision to the screens used to add and remove members for a team. * The introduction of 'sub-teams' to propose creating hierarchies for managing team members. > February 19, 2024 (cont.) ===== TelePatriot V2–>Deployment–>Teams–>User Interface ===== The Team's UI renders a look and fill used in other areas of Citizen Builder. This view is commonly known as the Table View and displays the following information about the Team > > ![]() > Screenshot of the Team's page: > ![]() > February 19, 2024 (cont.) ===== TelePatriot V2–>Deployment–>Team Maintenance ===== ==== Adding and removing Team members ==== Team membership managed the Team's page detailing the Team's information Teams use the People User Filter to identify and facilitate the addition and removal of Team members. > > ![]() > February 19, 2024 (cont.) ===== TelePatriot V2–>Deployment–>Team–>Sub-Teams ===== TelePatriot Teams V2 introduces the concept of sub-teams to application to make Team management more straightforward to administer. > Sub-teams were designed to eliminate the need for a Team to have a monolithic list of many members. Instead of a team listing one hundred members, the 100 members can be transferred to 10 sub-teams, and the 10 sub-teams are listed as members of the team. The creation of the team:sub-team hierarchy enables a concise visualization of the team's composition. A sub-team: > Has the same structure and administration as a Team with the exception of a sub-team that can be attached or considered a 'child' of a Team. > Can have sub-teams as children. > Can have direct members in addition to sub-teams as members > Sub-team members are not mutually exclusive - members can be members of many teams and sub-teams > Can be added or removed, from a Team, as needed > ====== February 12, 2024 ====== ===== Tools–>Editor Tools ===== A change was deployed to production which altered the view and functions available in the 'editor' screen used across Citizen Builder. These changes are mostly intuitive and self-discoverable but to avoid confusion, the changes are listed below along with applicable editor functions. Also listed, are the icons of the added functions and their description. > > > ![]() > > February 12, 2024 (cont.) > ![]() ====== January 29, 2024 ====== ===== People–>Users–>Filters ===== A filter containing both the 'exists' and 'not exists' in the same query returned inconsistent results. > > ![]() > January 29, 2024 (cont.) ===== Messages–>Text Blasts–>Delivery Constraints ===== Several incidents have happened where a Text Blast was processed and submitted for delivery. However, for a variety of reasons, the message was not delivered and remained pending:in error within the delivery system(s). Once the underlying issue was rectified, the Text Blast continued to be processed and the individual messages were delivered…without regard to the time of day for the recipient. Most often these messages were delivered in the early hours of the recipient's time zone. This early morning delivery and notification was not received well by our staff and grassroots recipients. The system's logic has been updated to deliver messages only between “6 AM and 10 PM” in the sender's time zone. > ====== January 15, 2024 ====== ===== Dashboard–>Petitions –>Petitions Resend ===== Corrected the position of the error message presented when there are no Legislators in the LMS system. The error message is displayed toward the top center of the page. > > ![]() ===== LMT–>Role Automation ===== “Send Role Manual” and “Resend Role Manual” can disappear following the action of adding a Note to the profile. > ===== LMT–>Leader Position and Role Maintenance ===== When an action is attempted against an applicant whose residence is outside of the user's assigned territory: The restricted district will be displayed along with an error message. > ![]() > ===== People –>Users –>Import ===== The system allows for storing three phone numbers for a petition signer: Home, Mobile, and Work. The Sample files PeopleImportExample.csv and PetitionImportExample.csv have been updated to include these fields January 15, 2024 (cont.) ===== People –>Users –>Profile –>Subscriptions ===== Rendered elements are properly aligned on the page: * The MailChimp profile values are aligned with CB values * Checkboxes that cannot be altered are grayed out * The subscription's email address is rendered in a different font color > > ![]() > ===== People –>Users–>Check Email Status ===== The CHECK MAILCHIMP STATUS NOW options (Shown Below) will not be displayed for subscriptions without a defined email address > ![]() > ====== January 8, 2024 ====== ===== People–>Petition Processing–>Subsequent Petitions ===== > Signed-in users who have already signed the petition and submitted another petition - expect to see the information submitted on the new petition reflected in the system. This may include any changes to name, address, and non-primary or new email addresses. The system did not properly process the subsequent petition(s). This has been corrected but it should be noted the new petition does not increase the running total petition count. > > |
| Page Metadata | |
| Login Required to view? | No |
| Created: | 2024-12-20 18:42 GMT |
| Updated: | 2024-12-20 18:42 GMT |
| Published: | 2024-12-20 02:00 GMT |
| Converted: | 2025-11-11 12:34 GMT |
| Change Author: | Van Walter |
| Credit Author: | |
public/cb_mirror/2024_technical_update_summary_docx_files_27556.txt · Last modified: 2025/11/11 12:34 by 127.0.0.1














































































